继续添加注释

源码
<!DOCTYPE html>
<html>
<head>
<meta charset="UTF-8" />
<title>分析生命周期</title>
<!-- 引入Vue -->
<script type="text/javascript" src="../js/vue.js"></script>
</head>
<body>
<!-- 准备好一个容器-->
<div id="root" :x="n">
<h2 v-text="n"></h2>
<h2>当前的n值是:{{n}}</h2>
<button @click="add">点我n+1</button>
<button @click="bye">点我销毁vm</button>
</div>
</body>
<script type="text/javascript">
Vue.config.productionTip = false //阻止 vue 在启动时生成生产提示。
new Vue({
el:'#root',
//如果要分行写字符串,需要根据 ES6 的规定使用 ``
//如果用此处的配置项,那么会把上面的 <div id= "root" :x="n">...</div> 全部替换为 <div> ... </div> 。即此处的template会把整个id="root"全部替换掉。
// template:`
// <div>
// <h2>当前的n值是:{{n}}</h2>
// <button @click="add">点我n+1</button>
// </div>
// `,
data:{
n:1
},
methods: {
add(){
console.log('add')
this.n++
},
bye(){
console.log('bye')
//销毁vm。 但是需要注意:虽然此处虽然销毁了vm,但是vm之前的工作成果还在。
//功能: 完全销毁一个实例vm。 清理vm与vm的连接,解绑vm的全部指令及自定义事件监听器(并不会解绑已绑定的原生DOM事件)
this.$destroy()
}
},
watch:{
n(){
console.log('n变了')
}
},
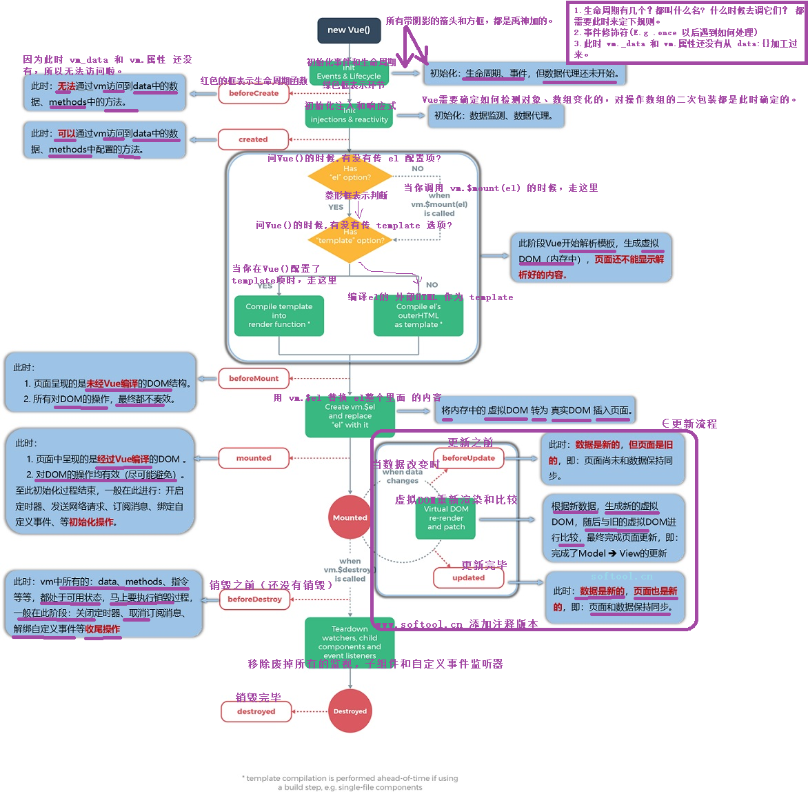
beforeCreate() {
console.log('beforeCreate')
console.log(this)
//debugger //设置一个断点 这也是一个标准的调试方式。调试思想:分析到哪,就把代码停在哪。
},
created() {
console.log('created')
console.log(this)
//debugger
},
//挂载之前
beforeMount() {
console.log('beforeMount')
console.log(this)
//debugger
//即使在这里操作了 DOM,你也看不见此时设置给 h2 中的内容
//document.querySelector("h2").innerText = 'softool.cn'
},
//挂载完毕后,执行
mounted() {
console.log('mounted')
console.log(this)
//debugger
//虽然此时操作DOM有效,但是应该尽量避免此时操作DOM
//document.querySelector("h2").innerText = 'softool.cn'
//下面我们看看 this.$el 中内容: this.$el 实际上记录着 真实DOM 的旧版本内容。
console.log('mounted', this.$el instanceof HTMLElement) //true
},
//更新之前
beforeUpdate() {
console.log('beforeUpdate')
console.log(this)
//debugger
},
updated() {
console.log('updated')
console.log(this)
//debugger
},
//销毁之前
beforeDestroy() {
console.log('beforeDestroy')
console.log(this.n) //此时还是可以的
//this.add() //虽然此时也可以调用,但是已经不会更新界面了(这点很重要 ★★★)。 因为点击 销毁按钮,才会来到这里。
//debugger
},
//销毁完毕
destroyed() {
console.log('destroyed')
console.log(this.n) //
//debugger
},
})
</script>
</html>
